/workspace/schemaspy.db
.main
Tables
(current)
Columns
Constraints
Relationships
Orphan Tables
Anomalies
Routines
All Relationships
Diagrams
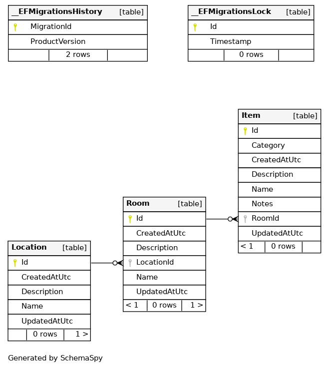
By default only columns that are primary keys, foreign keys or indexes are shown.
Compact
Large